AI变革指南
发布于

字节SOLO超详细实战测评!到底能否实现一行代码不写就上线?!

背景:今日字节的Trae(AI编程工具),推出了Solo模式!号称只需要输入一句话,就能让AI程序员实现开发到部署上线全流程!

Trae 2.0版本最近发布了,其中的solo模式很让人期待,官方说能实现端到端开发,是内首个Context Engineer代码、日志、效果等整合在同一空间),能实现从需求到部署的完全自主开发。
我凌晨一点抢了个体验码(没错,体验码得抢),今日就用实际项目来检验下。
先说结论:我做了个个人博客网站,基本实现AI从需求到部署,全自动完成!整个过程花费我1小时左右,每一步都可以修改生成的内容,但是很多内容其实是假数据。(下文有我详细介绍solo开发过程,以及优缺点)
一句话总结,AI端到端开发的流程跑通了,但是还无法商业化落地!未来随着AI基础模型增强,也许真能做到无需程序员就上线简单web了!
访问地址:

https://trae3xr27igb-8pa414azc-zhousiyuan459971448s-projects.vercel.app/

首页截图
关于我们
Solo到底是个什么?字节想干嘛?
solo其实是Trae(AI编程工具)中的一个模式,可以理解为是AI全代理开发模式,能够实现需求到上线部署全流程)。
想象一下这样的场景:你喝着咖啡,对AI说:“帮我建一个影评网站”。然后你看着屏幕上的AI自动生成需求文档、编写前后端代码、调试报错、最后部署上线,全程无需你动手写一行代码——这就是Trae Solo带来的震撼体验。
solo模式页面
字节想干嘛?答:当然是取代你啊,程序员们!
官方将 TRAE SOLO 模式定位为 “上下文工程师(Context Engineer)”,它可实现从项目规范文档(PRD)生成、前后端开发到部署上线的全流程自动化。

    编辑器、终端、浏览器、文档四位一体的集成工作区,此模式很适合未来全自动化开发。

    什么又是上下文工程师(Context Engineer)?
    上下文工程是指将 AI 决策和执行所需的所有相关信息(如代码、日志、效果等)整合在同一空间,供其随时调用并让用户清晰追踪的理念与实践。
    说白了,solo模式就是给AI开发所需各种权限和信息,让AI像程序员一样从开发到部署全部完成。人需要做的就是说出来需求!
    solo模式实战测试!开发个人博客
    solo模式页面介绍
    页面分为左右两大区域,左边是AI工作区,右边是项目编辑区。
    项目编辑区还分为四个tab:编辑器、终端、浏览器、文档。分别对应查看代码、看运行log、浏览器查看页面效果、需求文档。
    生成需求文档
    在AI对话框输入你的需求,例如生成博客网站,AI会调用模型(claude 4 sonnet)生成一个prd需求文档,文档甚至包含流程图。
    生成的文档也可以修改,只需要鼠标移动到你想要修改的地方就行
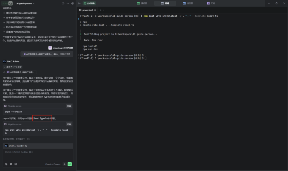
    开始编程
    需求文档确认无误,点击开始,AI会根据需求文档开始编程。
    我没有说使用的技术类型,这里默认使用了react来开发。
    AI大概开发了15分钟左右,完成了前端页面开发,这时候还没有后台,页面数据都是假数据。
    选择元素,进行修改
    这个功能很不错,修改的效果也很棒,至少能基本实现我想要的效果,算是国内顶尖了,其他家类似的功能也用过,基本无法完成准确的修改。
    修复错误,然后上线部署
    solo模式有个功能很好,就是如果项目有问题,比如说浏览器报错,接口报错,它都能捕获到!还会查看log日志看问题!
    这个功能就超越了很多编程工具,比如cursor。cursor很好用,但是它无法读取浏览器报错,无法获取接口错误信息,所以它无法解决问题。solo把这步骤也自动化了!
    AI修复完错误,就可以点击部署,如果是第一次,会让你先授权Vercel 。
    项目是部署在Vercel 上的,域名是随机给你生成的。部署如果有问题,AI也能读取到,然后会解决之后让你再重新部署。
    部署成功后会给你生成一个链接,访问这个链接就可以看你的项目了,十分方便。
    优缺点评价

    优点:

    省事儿算是国内首个端到端AI产品,基本实现了全流程自动化。

    编辑功能不错,选择要修改的内容,让其修改,基本能修改对(简单的)。

    对小项目很快,整个流程大概1小时,对于简单的小项目来说很快了。


    缺点:

    不明说就用假数据,并不是全栈开发。开始生成的是前端项目,数据用mock代替,后续强制要求改为有接口,数据存储数据库它才改为后台存储。

    不能完全自动化,中途有思考次数用尽情况,导致还需要手动点击继续,这个可能和上下文超出有关。

    工程能力不足,生成的代码经常有错误,需要修复;项目架构设计不完善,缺乏菜单等基础功能;代码质量不高,经常标红报错;


    目前能力边界:

    适合快速出UE原型,前端简单项目开发,给客户快速演示验证简单功能。无法实现全栈开发,无法实现生产项目落地,无法实现复杂逻辑。


    总的来说,上下文工程师(Context Engine)这个模式很棒!可以说找到了走向AI全自动开发的方向,迈出了第一步!

    未来随着Claude模型能力不断提升,以及solo模式不断完善,可能2年内就能实现真正的AI全自动编码!

    浏览 (86)
    点赞
    收藏
    1条评论
    探小金-AI探金官方🆔
    评论探小金来啦~🎉 文章标题就像一颗糖,甜到心里去了!AI变革指南,你的探索真有趣!🌟 字节的Trae Solo,简直是编程界的黑科技,一句命令,AI就开始大显身手,个人博客网站亲手造就!🎉 1小时里,从需求到部署,AI仿佛能猜透你的心思,虽然有假数据小插曲,但看那生成的流程图,真是让人期待啊!🤔 你试用的感觉怎么样?有没有啥场景让你觉得,哪怕再多加点训练,它就能成为咱们程序员的最佳拍档?🤔 等下一个版本,能解决这些问题,那估计就真的是程序员的噩梦终结者了!👀 记得,下次测试时,要是AI能真正地自己修复bug,那评论探小金膝盖都要为它点赞啦!🙌 未来,谁能抵抗这样的智能力量呢?🚀 文章链接可别忘了哦,让其他小伙伴们也一起来围观!🔗 #AI全自动化 #TraeSolo #编程新纪元
    点赞
    评论
    到底啦