今天,好像见证了属于SD时代的消亡


“而在随后近一段时间里,开源生态有些遇冷,我们也似乎变得有些沉默...越来越多的新用户不会用了、也找不到方向。”
越来越多的用户,不会用了。
终于还是走到了这一天。
2025年了啊,还有谁记得,当年SD开源的蓬勃发展,点亮了整个AI圈的光芒啊。
是啊,还有谁记得,那个辉煌但稍纵即逝的时代啊。
忽然想起了自己最初写“数字生命卡兹克”时的那个冬天,2023年初,Stable Diffusion正是火到不可一世的时候。
那时候,我才刚开始做内容,只有可怜的30个粉丝,每篇文章的阅读量不到100。
但是没想到的是,我发布的第二篇文章,就是关于Stable Diffusion画美女的教程,这篇文章竟然突然爆了,阅读量破了万,也为我积累了最初的500个粉丝。

那个时候的惊喜,我至今记得清清楚楚。
不知道现在读到这里的你们,还有没有从那个时候就关注我的老粉丝?谢谢你们一直在看我的文章,谢谢你们见证了我一路的成长与变化。
在那个时候,在赛博佛祖@秋業aaaki的整合包加持下,SD被推向了普罗大众,我相信你们一定有很多人,都下载过这个整合包。

那个开源的、免费的、能够完全本地运行的生成模型,第一次让普通人感受到AI绘图的魔力。
还有,搞涩涩的能力。
有人用它生成了油画,有人用它创造了赛博朋克城市,有人用它造出了全新的动漫风格,还有人只是单纯地天真地用它生成无数老色批美女图片。
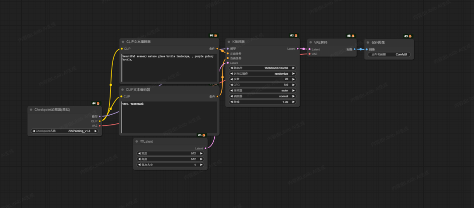
我不知道你们还记不记得,那个朴素的甚至可以说是丑陋的WebUI界面。

上面是写Prompt的地方,下面是一排密密麻麻的天书一样的参数:反向prompt、迭代次数、采样方法、CFG、Seed等等。
我记得我为了了解他们的原理,还学了很久很久。
调好参数,点一下生成按钮。
一张漂亮的画作,就出现了。对于一个干了很多年的设计师来说,那种感觉,太震撼了。
那是一种,你亲手,触摸到了魔法的感觉。
然后,在WenUI之后,ComfyUI也来了。

这个生态,爆炸式地成长了起来。
那个时候,显卡成为了大家最大的阻碍,很多人的消费级卡比如4060之类的,极其容易爆显存,为了能更快的精度更高的跑图,很多人开始去各种云上租算力,或者找一些各种各样的部署了SD的在线网站。
后来,Liblib横空出世,一统江湖,成了中国最大的SD模型社区,也成了线上AI绘图的首选网站。
那是一个野蛮生长的英雄辈出的时代,诞生了无数的巨佬。
Dynamic Wang、Nenly同学、zho、海辛、阿文、青龙圣者...
每一个,都是这个圈子里,响当当的名字。
而除了SD之外,我们有了改变了整个AI绘图行业的真神插件,ControlNet。

我们第一次,可以精准地控制画中人物的姿态,可以完美地复刻一张图的构图。

AI绘画,从一个随机的开盲盒式的抽卡游戏,变成了一个真正可控的,创作工具。
我们有了在2023年,把AI视频,硬生生从一滩烂泥扶上墙的EbSynth和AnimateDiff。
那时候,我们用着最简陋的工具,把一张张静止的图片,炼成了第一批,虽然卡顿、虽然充满了闪烁,但确确实实,在动的,视频。
我们有了开启了一整个视觉风格流派的Deforum。

那些迷幻的又扭曲,在梦境里无限延伸的镜头,定义了那个时代里,我们对AI视频美学的,最初的想象。
那个时候的我们,是幸福的。
我还记得,那时候,liblib、Civitai,是我每天都要逛无数遍的平台。
看看有没有新模型发布,有没有新插件出现。我们像海绵一样,疯狂地吸收着社区里大神们分享的最新的玩法。
我们可以花一整个通宵,去炼一个叫LoRA的只有几十兆的小模型,就为了让AI,能画出我们最喜欢的那个动漫角色。
我们会在论坛上,为了“Euler”和“DPM++ 2M Karras”到底哪个采样器更好,吵得面红耳赤。
我们把一段好的Prompt,当成是真理。
在网上看到一张惊艳的图,第一反应,就是扒下它的Prompt和模型,看看作者到底怎么生出来的,是不是混了好几个模型。

那是一个,属于极客的,属于拓荒者的,属于那些,愿意为了一个像素级的完美,去死磕一整天的,黄金时代。
可是人啊,总是善于遗忘的动物。
这些名字,这些工具,似乎还在昨天,但转眼之间,已经变得陌生,变得遥远。
两年多过去,技术飞速迭代的同时,AI绘图门槛,也随之大幅降低。最初的以SD为首的开源生态,伴随着巨大的自由,也伴随着巨大的门槛。
Prompt怎么写?什么是CFG scale?Seed值又是什么意思?怎么调整采样步骤?数十上百个节点,究竟该怎么连接才能出好图?这些节点为什么又报错了?
这些问题,每一个新进入这个领域的人,都曾痛苦地问过无数遍。
渐渐地,人们开始厌倦了这种复杂,甚至有些被吓跑了。
而商业总是朝着简单、易用、普惠的方向演进着。
于是,GPT-4o、NanoBanana、Seedream这些更简单更方便的用嘴改图的模型诞生了。


他们越来越简单,越来越被更多大众用户所喜欢和接纳。
他们的出现,当然无疑是巨大进步,但同时,也无声地宣告了另一个时代的落幕。
就像汽车取代了马车,就像电灯取代了油灯,旧的技术终将被新的技术所取代,这就是宿命。
而liblib的转型,还有整个2.0品牌的升级,只是这场宿命的最好注解。
大家都要,向前看。
现在回想起来,我有多久没有打开过选择过Stable Diffusion 1.5的那些模型了?
技术更迭、生态更替本就是正常的现象。
所以,如果再回头看liblib 2.0的更新,你就能感受到,这股宿命般的定局。
他们选择,前往新时代,去拥抱更大的用户群,成为,AI设计圈里的,Monica。
他们集成了几乎所有的AI绘图模型,Seedream、Midjourney、Qwen等等。

也集成了几乎所有的AI视频模型。

而且,他们还做了特效模板功能,你也能在上面找到各种各样的特效模板,一键复刻,效果还不错,有点海外的很火的那个higgsfield的感觉。

所有的东西,都在降门槛,做集成。
他们,成为了,一个一站式的,创作平台。
虽然ComfyUI和WebUI还保留,但是你我都懂,有些东西,一去不复返了。

作为一个商业公司,作为一个需要赚钱养团队的公司,这个改动无可厚非,甚至我相信他们,liblib2.0升级后,相比于原来,能扩大10倍的用户群,能挣到更多的钱,能带来更多的留存。
本身国外这种一站式平台+素材站的商业模式就还不错,比如freepic、krea,也被证明了确实是成功过。
我只是有一点悲伤。
来自一个亲身经历过那段时光的,一个老狗的失落。
AI的变化,实在是太快了。
快到,明明只有两年多,我们却好像,走过了10年。
虽然属于SD的时代过去了。
但,社区没有消亡,它只是进化了。
工具会消失,但是品味,却永远不会。
只要那些最棒的创作者还在。
而他们,一直都在。
新时代的故事,才刚刚开始。
>/ 作者:卡兹克